
Hướng Dẫn Tải Và Cài Đặt Driver Máy In Brother HL-L2361DN
Nếu bạn vừa sở hữu hoặc đang sử dụng máy in Brother HL-L2361DN, việc cài đặt driver chính xác là bước đầu tiên giúp máy in hoạt động hiệu quả. Trong bài viết này, drivermayin.vn sẽ hướng dẫn chi tiết cách tải và cài đặt driver máy in Brother HL-L2361DN, giúp bạn dễ dàng thiết lập và sử dụng máy in ngay tại nhà hoặc văn phòng. Hãy làm theo các bước dưới đây để có thể sử dụng máy in nhanh chóng và hiệu quả!
Tìm hiểu về máy in Brother HL-L2361DN
Máy in Brother HL-L2361DN không chỉ nổi bật với thiết kế nhỏ gọn, hiện đại, mà còn là một lựa chọn lý tưởng cho mọi không gian văn phòng. Với màu sắc trang nhã và đường nét tinh tế, chiếc máy in này không chỉ nâng cao hiệu quả công việc mà còn làm tăng thêm vẻ đẹp cho không gian làm việc của bạn.
Được tối ưu hóa cho công suất cao và hiệu quả, Brother HL-L2361DN có tốc độ in lên đến 30 trang/phút, giúp bạn hoàn thành công việc nhanh chóng, tiết kiệm thời gian đáng kể. Độ phân giải 2400 x 600 dpi mang đến chất lượng bản in sắc nét, rõ ràng, hoàn hảo cho các tài liệu văn phòng và báo cáo chuyên nghiệp.
Một điểm cộng đáng chú ý là tính năng in hai mặt tự động, giúp tiết kiệm giấy và giảm chi phí in ấn. Nhờ tính năng này, bạn có thể dễ dàng in các tài liệu hai mặt một cách nhanh chóng và tiện lợi, tối ưu hóa mọi công việc in ấn trong văn phòng.
Hướng dẫn cài đặt driver máy in Brother HL-L2361DN
Việc cài đặt driver chính xác cho máy in Brother HL-L2361DN là một bước quan trọng để máy in có thể hoạt động ổn định và đạt hiệu suất tốt nhất. Nếu bạn mới mua máy in hoặc cần cài đặt lại driver, đừng lo lắng! Quy trình này rất đơn giản và có thể thực hiện ngay tại nhà mà không cần đến kỹ thuật viên. Dưới đây là hướng dẫn chi tiết từng bước cách tải và cài đặt driver cho máy in Brother HL-L2361DN.
Bước 1: Tải Driver Từ Trang Chủ Brother
Trước khi bắt đầu cài đặt, bạn cần tải driver cho máy in Brother HL-L2361DN từ trang chủ của Brother. Để đảm bảo máy in hoạt động hiệu quả, hãy chắc chắn rằng bạn tải đúng driver tương thích với hệ điều hành của máy tính. Truy cập vào trang web chính thức của Brother, chọn mục Hỗ trợ (Support), sau đó tìm kiếm Brother HL-L2361DN và chọn phiên bản driver phù hợp với hệ điều hành của bạn (Windows, macOS, Linux, v.v.).
Nếu bạn không thể tìm thấy file driver trên trang web chính thức, bạn cũng có thể tải driver thông qua đường link dự phòng mà chúng tôi cung cấp bên dưới (nếu có).
Bước 2: Mở File Cài Đặt Driver
Sau khi tải driver thành công, bạn sẽ có một file cài đặt trên máy tính. Để bắt đầu cài đặt, chuột phải vào file driver vừa tải về và chọn Run as Administrator. Việc chạy với quyền quản trị viên giúp quá trình cài đặt diễn ra thuận lợi và tránh một số lỗi không mong muốn.

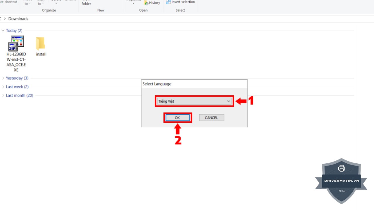
Bước 3: Chọn Ngôn Ngữ và Tiếp Tục Cài Đặt
Khi cửa sổ cài đặt mở ra, hệ thống sẽ yêu cầu bạn chọn ngôn ngữ cài đặt. Chọn Tiếng Việt và nhấn Next để tiếp tục quá trình cài đặt. Sau đó, bạn sẽ thấy một cửa sổ hiển thị các điều khoản sử dụng của Brother. Hãy đọc kỹ và nếu đồng ý, bạn nhấn Yes để tiếp tục.

Bước 4: Chọn Kiểu Kết Nối
Tiếp theo, hệ thống sẽ yêu cầu bạn chọn kiểu kết nối mà bạn muốn sử dụng cho máy in của mình. Có ba lựa chọn chính:
- USB: Nếu bạn kết nối máy in với máy tính thông qua cổng USB.
- Mạng có dây (Ethernet): Nếu máy in của bạn kết nối qua cáp mạng LAN.
- Mạng không dây (Wi-Fi): Nếu máy in kết nối qua mạng Wi-Fi.
- Chọn đúng kiểu kết nối mà bạn đang sử dụng và nhấn Next để tiếp tục.

Bước 5: Chọn Máy In và Cài Đặt Driver
Sau khi chọn kiểu kết nối, hệ thống sẽ hiển thị danh sách các máy in có sẵn (nếu có). Chọn máy in Brother HL-L2361DN của bạn từ danh sách và nhấn Next. Máy tính sẽ tiến hành cài đặt driver cho máy in.
Bước 6: Đợi Quá Trình Cài Đặt Hoàn Tất
Quá trình cài đặt sẽ mất một vài phút. Trong khi chờ đợi, hệ thống sẽ tự động cấu hình driver và kết nối máy in với máy tính của bạn. Bạn chỉ cần kiên nhẫn đợi cho đến khi quá trình cài đặt hoàn tất. Sau khi cài đặt xong, bạn sẽ nhận được thông báo rằng quá trình cài đặt đã hoàn tất.
Bước 7: Hoàn Tất Cài Đặt và Kiểm Tra Máy In
Sau khi hoàn tất cài đặt, nhấn Finish để kết thúc quá trình. Máy tính của bạn đã cài đặt xong driver cho máy in Brother HL-L2361DN.
Bây giờ, bạn có thể in thử một bản tài liệu để đảm bảo máy in hoạt động bình thường. Nếu máy in in thành công, điều này có nghĩa là bạn đã cài đặt driver thành công và có thể sử dụng máy in ngay lập tức.
Một vài lưu ý khi cài đặt driver máy in Brother HL-L2361DN
Trong quá trình cài đặt driver máy in Brother HL-L2361DN, có một số yếu tố quan trọng mà bạn cần lưu ý để đảm bảo máy in hoạt động ổn định và tránh gặp phải các sự cố không mong muốn. Dưới đây là một vài lưu ý hữu ích giúp quá trình cài đặt diễn ra suôn sẻ:
- Chọn Đúng Phiên Bản Driver: Trước khi tải driver, hãy chắc chắn rằng bạn chọn driver phù hợp với phiên bản hệ điều hành của máy tính (Windows, macOS, Linux, v.v.). Việc chọn sai driver có thể khiến máy in không hoạt động đúng cách hoặc gây ra các lỗi trong quá trình cài đặt.
- Kết Nối Máy In Đúng Cách: Trước khi cài đặt, hãy kiểm tra kết nối giữa máy in và máy tính. Đảm bảo rằng bạn đã kết nối máy in qua USB, mạng có dây hoặc mạng Wi-Fi (tùy thuộc vào phương thức kết nối bạn chọn). Nếu kết nối qua USB, đảm bảo cáp USB không bị hỏng và được kết nối chắc chắn vào máy tính và máy in.
- Cài Đặt Với Quyền Quản Trị Viên: Trong quá trình cài đặt, bạn cần chạy file cài đặt với quyền quản trị viên (Run as Administrator). Việc này giúp hệ thống có đủ quyền để cài đặt các thành phần cần thiết và tránh một số lỗi cài đặt liên quan đến quyền truy cập.
- Kiểm Tra Tình Trạng Mạng (Đối Với Kết Nối Mạng): Nếu bạn sử dụng kết nối mạng có dây (Ethernet) hoặc Wi-Fi, hãy chắc chắn rằng máy in và máy tính của bạn đang kết nối vào cùng một mạng. Nếu máy in không nhận diện được máy tính qua mạng, hãy kiểm tra lại kết nối mạng hoặc thử khởi động lại cả máy in và máy tính.
- Đảm Bảo Dung Lượng Bộ Nhớ Hệ Thống: Để tránh tình trạng cài đặt không thành công hoặc hệ thống phản hồi chậm, hãy chắc chắn rằng máy tính của bạn có đủ dung lượng bộ nhớ và không có chương trình đang chiếm quá nhiều tài nguyên hệ thống trong khi cài đặt.
- Tắt Tường Lửa và Phần Mềm Diệt Virus: Một số phần mềm tường lửa hoặc chống virus có thể ngăn chặn quá trình cài đặt driver hoặc kết nối của máy in. Hãy tạm thời tắt tường lửa hoặc phần mềm diệt virus trong khi thực hiện cài đặt. Sau khi cài đặt xong, nhớ bật lại các phần mềm bảo mật.

Lời kết
Với các bước hướng dẫn chi tiết trên, hy vọng bạn đã có thể tải và cài đặt driver cho máy in Brother HL-L2361DN một cách dễ dàng và thành công. Quá trình cài đặt driver rất đơn giản và có thể thực hiện ngay tại nhà mà không cần sự trợ giúp của kỹ thuật viên.


