
Hướng Dẫn Tải Và Cài Đặt Driver Máy In Brother HL-L2366DW
Với thiết kế nhỏ gọn và khả năng lắp đặt đơn giản, máy in laser đen trắng Brother HL-L2366DW là sự lựa chọn lý tưởng cho không gian văn phòng hoặc ngay cả trong gia đình. Tuy nhiên, đối với những người dùng mới mua máy in Brother HL-L2366DW với mức giá phải chăng, có thể sẽ cảm thấy hơi bỡ ngỡ khi chưa biết cách tận dụng hết các tính năng của máy. Bài viết này drivermayin.vn sẽ hướng dẫn chi tiết cách cài đặt driver cho máy in Brother HL-L2366DW, cùng các mẹo sử dụng máy in một cách đơn giản và hiệu quả nhất.
Tìm hiểu về máy in Brother HL-L2366DW
Máy in Brother HL-L2366DW là một giải pháp hoàn hảo cho các văn phòng vừa và nhỏ, mang đến hiệu suất vượt trội và chất lượng in ấn ổn định. Với thiết kế tinh giản và tính năng mạnh mẽ, đây là một công cụ không thể thiếu trong môi trường làm việc hiện đại.
Máy in này cung cấp độ phân giải lên đến 2400 x 600 dpi, cho ra các bản in sắc nét và chi tiết, lý tưởng cho cả văn bản và hình ảnh. Với tốc độ in lên tới 30 trang/phút, Brother HL-L2366DW giúp bạn hoàn thành công việc nhanh chóng và hiệu quả.
Khả năng kết nối linh hoạt qua cổng USB 2.0, LAN và Wi-Fi cho phép bạn dễ dàng chia sẻ máy in trong mạng nội bộ hoặc in trực tiếp từ các thiết bị di động, mang lại sự tiện lợi và tiết kiệm thời gian cho người sử dụng.
Hướng dẫn cài đặt driver máy in Brother HL-L2366DW
Trước khi tiến hành cài đặt driver cho máy in Brother HL-L2366DW, bạn cần tải về driver tương ứng từ trang web chính thức của Brother. Đảm bảo rằng bạn đã kết nối máy tính với internet để có thể tải về driver mới nhất và tương thích nhất.
Bước 1: Tải và mở tệp driver
-
Tải driver: Đầu tiên, hãy truy cập vào trang web chính thức của Brother và tìm kiếm model máy in HL-L2366DW. Tại trang sản phẩm của máy in này, bạn sẽ thấy phần Download để tải về driver cho hệ điều hành của bạn (Windows, macOS, hoặc Linux).
-
Mở tệp driver: Sau khi hoàn tất việc tải về, bạn sẽ có một tệp cài đặt driver dưới dạng .exe (cho Windows) hoặc .dmg (cho macOS). Nhấn chuột phải vào tệp này và chọn Run as Administrator (Chạy với quyền quản trị viên) nếu bạn đang sử dụng hệ điều hành Windows. Điều này sẽ giúp bạn tránh được các lỗi quyền truy cập trong quá trình cài đặt.
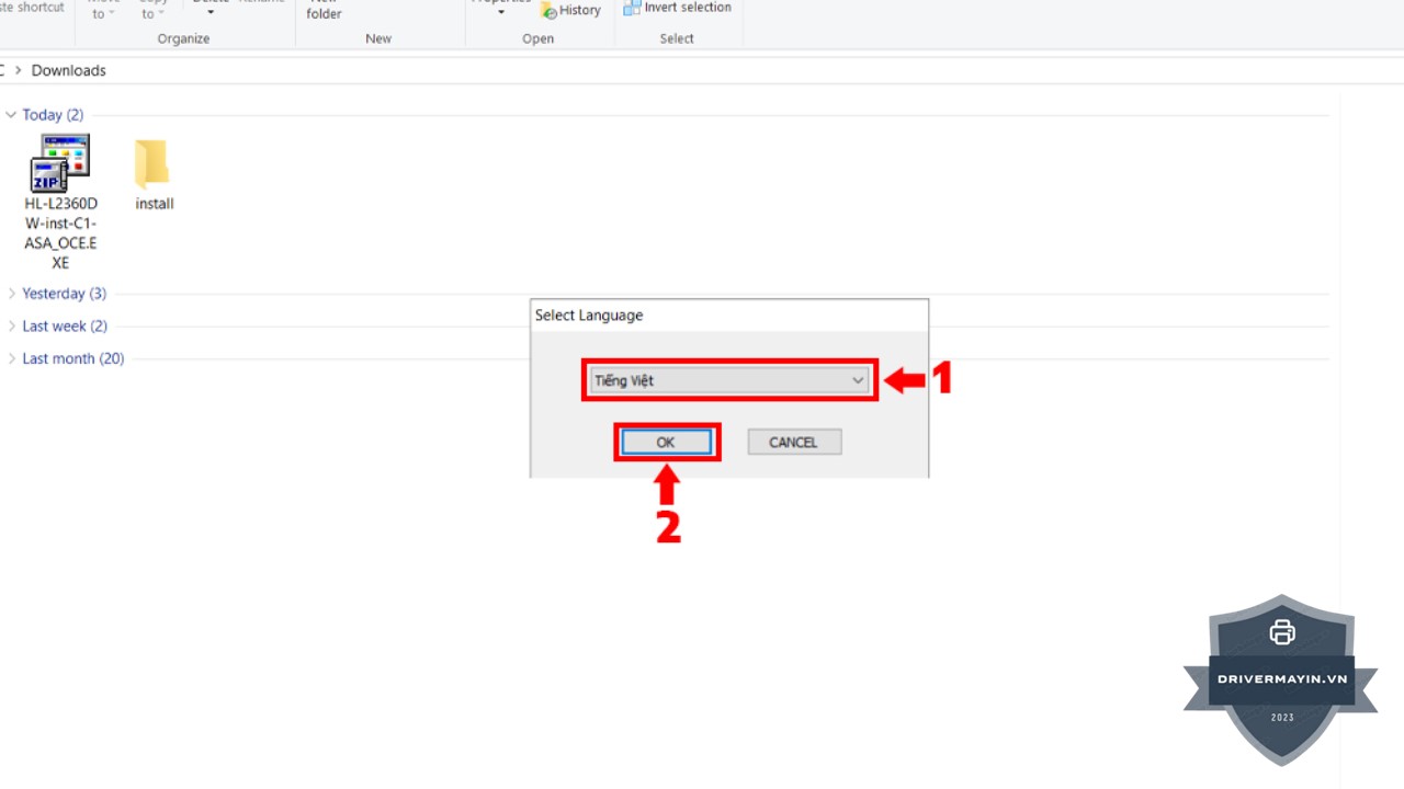
Bước 2: Chọn ngôn ngữ và tiếp tục
-
Chọn ngôn ngữ: Khi cửa sổ cài đặt xuất hiện, bạn sẽ thấy một bảng thông báo yêu cầu bạn chọn ngôn ngữ. Hãy chọn Tiếng Việt từ danh sách ngôn ngữ có sẵn để dễ dàng thực hiện các bước tiếp theo bằng tiếng Việt.
-
Tiếp tục cài đặt: Sau khi chọn ngôn ngữ, bạn nhấn Next (Tiếp theo) để chuyển sang bước tiếp theo trong quá trình cài đặt. Quá trình này chỉ mất vài giây, vì vậy bạn không cần phải đợi lâu.

Bước 3: Xác nhận đồng ý với điều khoản
-
Đọc và đồng ý điều khoản: Tiếp theo, hệ thống sẽ yêu cầu bạn đồng ý với các điều khoản sử dụng của phần mềm. Bạn cần đọc kỹ các điều khoản và nếu đồng ý, chọn Yes để tiếp tục cài đặt. Điều này cho phép phần mềm được phép thay đổi các cài đặt trên hệ thống để hoàn thành việc cài đặt.

Bước 4: Chọn kiểu kết nối máy in
-
Lựa chọn phương thức kết nối: Sau khi đồng ý với các điều khoản, bạn sẽ được yêu cầu chọn phương thức kết nối máy in với máy tính của mình. Tại đây, bạn có thể chọn một trong các phương thức kết nối sau:
-
USB: Nếu bạn sử dụng kết nối USB, chỉ cần kết nối cáp USB từ máy tính đến máy in và hệ thống sẽ tự động nhận diện.
-
Wi-Fi: Nếu bạn muốn kết nối máy in qua Wi-Fi, chọn phương thức này và làm theo hướng dẫn trên màn hình để kết nối máy in với mạng Wi-Fi của bạn.
Sau khi lựa chọn, nhấn Next để tiếp tục.
-

Bước 5: Quá trình cài đặt diễn ra
-
Cài đặt driver: Khi bạn đã hoàn tất việc chọn kết nối, hệ thống sẽ bắt đầu quá trình cài đặt driver và phần mềm hỗ trợ cho máy in. Quá trình này sẽ mất một chút thời gian tùy vào tốc độ máy tính và kết nối internet của bạn. Bạn cần kiên nhẫn và không ngắt kết nối trong khi phần mềm đang cài đặt.
-
Kiểm tra kết nối: Trong một số trường hợp, hệ thống có thể yêu cầu bạn kiểm tra lại kết nối giữa máy tính và máy in. Nếu bạn chọn kết nối qua USB, chỉ cần đảm bảo rằng cáp USB đã được cắm chắc chắn vào cả máy tính và máy in. Nếu kết nối qua Wi-Fi, bạn cần đảm bảo rằng máy in đã được kết nối với mạng Wi-Fi của bạn.

Bước 6: Hoàn tất cài đặt
-
Kết thúc cài đặt: Sau khi cài đặt hoàn tất, một cửa sổ thông báo sẽ xuất hiện để thông báo rằng bạn đã cài đặt thành công driver cho máy in Brother HL-L2366DW. Bạn chỉ cần nhấn Finish để kết thúc quá trình cài đặt.
Một vài lưu ý khi cài đặt driver máy in Brother HL-L2366DW
Việc cài đặt driver cho máy in Brother HL-L2366DW khá đơn giản, nhưng để đảm bảo quá trình diễn ra suôn sẻ và máy in hoạt động tốt, bạn cần lưu ý một số điểm quan trọng dưới đây.
Chọn đúng driver cho hệ điều hành
Trước khi bắt đầu, hãy chắc chắn rằng bạn tải đúng driver tương ứng với hệ điều hành bạn đang sử dụng (Windows, macOS, Linux). Việc chọn sai driver có thể khiến máy in không nhận diện hoặc gặp sự cố trong quá trình cài đặt.
-
Đối với Windows, bạn nên chọn driver phù hợp với phiên bản hệ điều hành (Windows 10, 8, 7, v.v).
-
Đối với macOS, chọn driver dành cho phiên bản macOS mà bạn đang sử dụng.
-
Đối với Linux, hãy chắc chắn rằng bạn tải đúng driver dành cho hệ điều hành Linux (Ubuntu, Fedora, v.v).
Đảm bảo kết nối máy in đúng cách
Quá trình cài đặt yêu cầu máy in phải được kết nối với máy tính. Có hai phương thức kết nối chính:
-
Kết nối qua USB: Đảm bảo rằng cáp USB đã được cắm chắc chắn vào cả máy tính và máy in. Nếu bạn đang cài đặt driver qua USB, hãy đảm bảo máy in đã được bật trước khi tiến hành cài đặt.
-
Kết nối qua Wi-Fi: Nếu bạn sử dụng kết nối không dây, hãy chắc chắn rằng máy in đã được kết nối với mạng Wi-Fi của bạn. Để đảm bảo máy in kết nối thành công với mạng, bạn có thể sử dụng màn hình điều khiển của máy in để nhập thông tin mạng (SSID và mật khẩu).
Chạy cài đặt với quyền quản trị viên
Khi mở tệp cài đặt driver, hãy nhớ nhấp chuột phải và chọn Run as Administrator (Chạy với quyền quản trị viên). Điều này sẽ giúp bạn tránh gặp phải những lỗi quyền truy cập trong suốt quá trình cài đặt, đặc biệt là trên hệ điều hành Windows.
Tắt phần mềm chống virus trong quá trình cài đặt
Một số phần mềm diệt virus có thể ngăn cản quá trình cài đặt driver hoặc làm chậm tốc độ cài đặt. Trong trường hợp gặp sự cố, hãy thử tạm thời tắt phần mềm chống virus hoặc tường lửa trong quá trình cài đặt và bật lại sau khi hoàn tất.
Kiểm tra phiên bản driver mới nhất
Hãy luôn kiểm tra xem bạn có đang sử dụng phiên bản driver mới nhất từ trang chủ của Brother không. Các bản cập nhật driver thường được phát hành để cải thiện hiệu suất, sửa lỗi hoặc bổ sung tính năng mới. Cài đặt phiên bản driver cũ có thể khiến máy in gặp sự cố trong quá trình hoạt động.
Khởi động lại máy tính sau khi cài đặt
Sau khi cài đặt driver xong, bạn nên khởi động lại máy tính để hệ thống có thể nhận diện máy in và driver mới một cách chính xác. Điều này giúp máy in hoạt động trơn tru hơn, đặc biệt trong những trường hợp gặp sự cố với kết nối.
Kiểm tra kết nối và thử in
Sau khi cài đặt hoàn tất, đừng quên thử in một bản tài liệu để chắc chắn máy in đã hoạt động bình thường. Nếu máy in không in được, kiểm tra lại kết nối giữa máy tính và máy in, hoặc thử gỡ bỏ và cài đặt lại driver.

Lời kết
Việc cài đặt driver cho máy in Brother HL-L2366DW là một quy trình đơn giản nhưng quan trọng để đảm bảo máy in của bạn hoạt động hiệu quả và ổn định. Với các bước hướng dẫn chi tiết từ việc tải driver, cài đặt đến kiểm tra kết nối và in thử, bạn đã có thể dễ dàng hoàn thành quá trình cài đặt mà không gặp phải khó khăn gì.


