
Hướng Dẫn Tải Và Cài Đặt Driver Máy In Brother MFC-L2701D
Việc tải và cập nhật driver cho máy in Brother MFC-L2701DW là bước đầu tiên và quan trọng để đảm bảo máy in của bạn hoạt động một cách ổn định và hiệu quả. Trong bài viết này, drivermayin.vn sẽ hướng dẫn bạn một cách chi tiết, từ việc tìm kiếm và tải driver máy in Brother MFC-L2701DW chính thức từ trang web của Brother, cho đến những lưu ý quan trọng để sử dụng máy in luôn ổn định và bền bỉ.
Tìm hiểu về máy in Brother MFC-L2701D
Máy in Brother MFC-L2701DW là một trong những dòng máy in đa chức năng được yêu thích và tin dùng bởi đông đảo người dùng, đặc biệt là trong môi trường văn phòng hoặc gia đình. Với sự kết hợp giữa nhiều tính năng tiện ích như in, sao chép, quét và fax, máy in này không chỉ giúp tiết kiệm không gian mà còn giảm chi phí vận hành, khi chỉ cần một thiết bị duy nhất để hoàn thành nhiều công việc khác nhau. Đây chính là giải pháp lý tưởng cho những ai tìm kiếm sự tiện lợi và hiệu quả trong công việc.
Điểm nổi bật của Brother MFC-L2701DW chính là khả năng in hai mặt tự động (duplex), giúp tiết kiệm giấy và giảm thiểu lượng tài liệu cần sử dụng. Điều này không chỉ mang lại lợi ích về mặt tài chính mà còn góp phần bảo vệ môi trường, vì bạn không phải thực hiện thao tác in hai mặt thủ công, điều này làm cho máy in này trở thành một lựa chọn thân thiện với môi trường.
Bên cạnh đó, máy in Brother MFC-L2701DW còn sở hữu tốc độ in ấn ấn tượng, lên tới 30 trang/phút, giúp bạn hoàn thành công việc nhanh chóng và hiệu quả, ngay cả khi có khối lượng in lớn. Độ phân giải in 2400 x 600 dpi đảm bảo các bản in luôn sắc nét, chi tiết và rõ ràng, đáp ứng mọi yêu cầu về chất lượng hình ảnh và văn bản. Nhờ vào những tính năng vượt trội này, Brother MFC-L2701DW không chỉ là một công cụ làm việc đáng tin cậy mà còn là một trợ thủ đắc lực giúp tối ưu hóa thời gian và nâng cao hiệu quả công việc trong bất kỳ môi trường nào.

Các bước cần chuẩn bị khi cài đặt driver máy in Brother MFC-L2701D
Xác định hệ điều hành Windows bạn đang sử dụng
Trước khi tải driver cho máy in Brother MFC-L2701DW, bước đầu tiên quan trọng là xác định chính xác phiên bản hệ điều hành Windows trên máy tính của bạn. Mỗi phiên bản hệ điều hành, như Windows 7, 8, 10 hay 11, sẽ yêu cầu driver tương thích riêng. Điều này giúp đảm bảo driver tải về sẽ hoạt động hiệu quả và không gặp phải sự cố tương thích.
Kiểm tra cấu hình máy tính
Trước khi cài đặt driver, bạn cần kiểm tra cấu hình hệ thống của máy tính, bao gồm bộ vi xử lý (CPU), dung lượng RAM và ổ cứng. Các thông số này ảnh hưởng trực tiếp đến khả năng xử lý của máy khi thực hiện các tác vụ in ấn. Nếu máy tính có cấu hình thấp, quá trình in phức tạp, đặc biệt là với các tệp lớn hoặc nhiều trang, có thể gặp phải sự cố hoặc giảm hiệu suất. Hãy đảm bảo rằng máy tính của bạn đáp ứng yêu cầu tối thiểu để cài đặt và vận hành driver một cách mượt mà.
Đảm bảo kết nối mạng ổn định
Quá trình tải và cài đặt driver từ trang web chính thức của Brother đòi hỏi một kết nối Internet ổn định. Nếu mạng của bạn không ổn định hoặc chậm, quá trình tải driver có thể bị gián đoạn, dẫn đến các lỗi không mong muốn. Để tránh tình trạng này, hãy kiểm tra kết nối mạng của bạn trước khi bắt đầu tải về và cài đặt driver.

Hướng dẫn cài đặt driver máy in Brother MFC-L2701D
Bước 1: Trước tiên bạn cần tải driver cho máy in từ trang web chính thức.
Bước 2: Sau khi tải xong, bạn cần giải nén file cài đặt. Khi quá trình giải nén hoàn tất, bạn có thể tiến hành cài đặt máy in Brother MFC-L2701D.

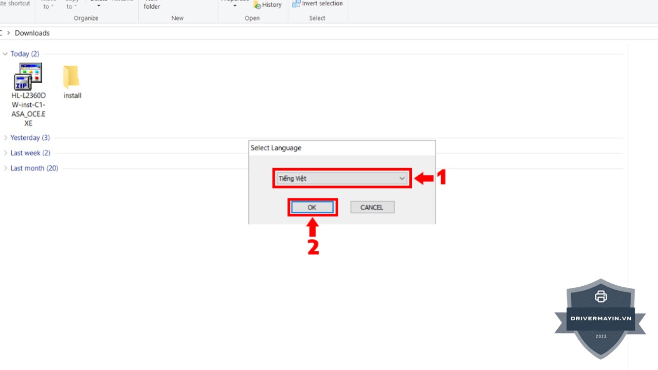
Bước 3: Khi giao diện cài đặt xuất hiện, bạn sẽ được yêu cầu chọn ngôn ngữ. Mặc định, bạn có thể chọn Tiếng Việt để thuận tiện trong quá trình cài đặt. Tuy nhiên, nếu bạn làm việc tại công ty có văn phòng đại diện nước ngoài, hoặc yêu cầu cài đặt bằng ngôn ngữ khác, bạn có thể chọn English hoặc ngôn ngữ theo yêu cầu của khách hàng.

Bước 4: Chọn Yes để tiếp tục. Sau khi chọn ngôn ngữ, nhấn Yes để đồng ý với các điều khoản và tiếp tục quá trình cài đặt.

Bước 5: Tại bước này, bạn sẽ có hai tùy chọn:
- Standard: Đây là phương thức cài đặt tiêu chuẩn, phù hợp với đa số người dùng.
- Custom: Chọn tùy chọn này nếu bạn muốn cài đặt các tính năng nâng cao.
Đối với máy in Brother MFC-L2701D, chỉ có kết nối qua cáp USB 2.0, vì vậy bạn chọn Standard và nhấn Next để tiếp tục.

Bước 6: Quá trình cài đặt sẽ mất một chút thời gian. Bạn chỉ cần đợi cho đến khi hệ thống hoàn tất quá trình cài đặt driver vào máy tính.

Bước 7: Khi đến bước này, chương trình sẽ yêu cầu bạn kết nối máy in với máy tính thông qua cáp USB 2.0. Nếu bạn đã kết nối cáp nhưng vẫn nhận thông báo yêu cầu, hãy kiểm tra lại xem cáp có được cắm chặt chưa. Nếu đã cắm đúng mà vẫn gặp lỗi, bạn có thể thử thay cáp USB khác hoặc kiểm tra lại cổng USB của máy tính. Khi cáp kết nối thành công, biểu tượng Next sẽ sáng lên, lúc này bạn nhấn Next để tiếp tục.

Bước 8: Nhấn Next để tiếp tục quá trình cài đặt các bước tiếp theo.

Bước 9: Ở bước này, bạn sẽ thấy hai tùy chọn:
- Enable Status Monitor On Startup: Nếu bạn tích chọn mục này, bạn sẽ nhận được thông báo trên màn hình máy tính khi máy in Brother MFC-L2701D hết mực hoặc gặp sự cố.
- Set as Default Printer: Tích chọn tùy chọn này nếu bạn muốn máy in Brother MFC-L2701D trở thành máy in mặc định cho các ứng dụng in ấn.
Chọn các tùy chọn phù hợp với nhu cầu của bạn và nhấn Next để tiếp tục.

Bước 10: Khi mọi thứ đã được cấu hình, nhấn Finish để hoàn tất quá trình cài đặt driver cho máy in Brother MFC-L2701D.
Cách kiểm tra máy in đã cài đặt driver Brother MFC-L2701D
Cài driver máy in Brother MFC-L2701D có vẻ dễ dàng, nhưng đôi khi sau khi hoàn tất, bạn vẫn gặp phải tình trạng máy không phản hồi khi in thử. Mình cũng đã từng gặp phải trường hợp này và tưởng như đã cài đặt xong xuôi, nhưng máy in vẫn im lìm không in được. Để chắc chắn mọi thứ hoạt động ổn, bạn cần kiểm tra lại theo những bước dưới đây. Mỗi lần kiểm tra sẽ giúp bạn yên tâm hơn, tránh mất thời gian và công sức khi cần in gấp.
Kiểm tra trong mục “Devices and Printers” (Thiết bị và Máy in)
Đầu tiên, bạn cần mở Control Panel trên máy tính. Sau đó, chọn mục Devices and Printers. Nếu bạn thấy biểu tượng của máy in Brother MFC-L2701D xuất hiện trong danh sách, đó là dấu hiệu tốt. Tuy nhiên, hãy chắc chắn rằng tên model hiển thị đúng. Nếu tên có sai lệch hoặc hiển thị chữ “Copy”, có thể bạn đã cài nhầm driver.
Lúc này, nhấp chuột phải vào biểu tượng máy in và chọn Set as default printer. Việc này giúp đảm bảo máy tính luôn in đúng máy in Brother của bạn. Mình đã từng để nhầm máy in khác làm mặc định và tưởng rằng máy in bị hỏng, nên đây là một bước cực kỳ quan trọng!
In thử một trang test (Print Test Page)
Một trong những cách đơn giản và hiệu quả nhất để kiểm tra là in thử một trang test. Để làm điều này, bạn chỉ cần nhấn chuột phải vào biểu tượng máy in trong Devices and Printers, sau đó chọn Printer Properties. Trong tab General, nhấn Print Test Page. Nếu máy in nhả ra một trang giấy có chữ, thì bạn đã cài đặt thành công rồi!
Nếu máy in không ra giấy, rất có thể driver chưa được cài đặt đúng. Mình luôn in thử sau mỗi lần cài đặt để chắc chắn rằng mọi thứ ổn. Đôi khi, máy in không phản hồi chỉ vì mình đã cắm nhầm cổng USB, nên đừng quên kiểm tra lại kết nối nhé.
Kiểm tra trong “Device Manager” có báo lỗi không
Mở Device Manager bằng cách tìm kiếm trên thanh Start. Sau đó, tìm mục Printers hoặc Universal Serial Bus controllers. Nếu driver cài đúng và máy in được nhận diện đúng, sẽ không có dấu hiệu lỗi nào. Tuy nhiên, nếu bạn thấy dấu chấm than vàng cạnh thiết bị, thì có thể máy in đang gặp phải vấn đề về driver.
Khi đó, bạn nên gỡ cài đặt driver và thử cài lại từ đầu. Mình đã từng gặp phải tình trạng máy báo "Unknown Device" vì driver không tương thích, và lúc đó việc kiểm tra trong Device Manager đã giúp mình phát hiện và xử lý lỗi nhanh chóng.
Xác nhận driver tương thích và không có dấu chấm than vàng
Để chắc chắn rằng driver của bạn là chính hãng và tương thích, bạn có thể nhấp chuột phải vào thiết bị trong Device Manager, chọn Properties. Trong phần Driver, kiểm tra xem nhà cung cấp driver có phải là Brother hay không. Nếu thấy tên nhà cung cấp là Microsoft Generic, điều này có nghĩa là bạn chưa cài đúng driver chính hãng của Brother.

Lời kết
Việc tải và cài đặt driver cho máy in Brother MFC-L2701D là một bước quan trọng để đảm bảo máy in của bạn hoạt động hiệu quả và ổn định. Với các hướng dẫn chi tiết trên đây, bạn đã có thể dễ dàng hoàn thành quá trình cài đặt và sử dụng máy in một cách suôn sẻ. Đừng quên kiểm tra kỹ các kết nối, chọn đúng driver và in thử sau khi cài đặt để đảm bảo mọi thứ hoạt động bình thường.


